Bitácora de operaciones
Beneficio
A partir de esta versión, se incluye la nueva Bitácora de operaciones, dándote una visión clara y ordenada de lo que sucede en tu operación diaria, esto con el fin de tener disponible la información para auditorías, detección de irregularidades y cumplimiento de normativas de seguridad y control interno.
Los principales beneficios de esta nueva bitácora, son:
¤ Control y trazabilidad en tiempo real.
¤ Transparencia en los movimientos realizados.
¤ Configuración flexible según tus necesidades.
Configuración
Al ingresar al menú Archivo, visualizarás el nuevo submenú Bitácora de operaciones:

Importante ![]() |
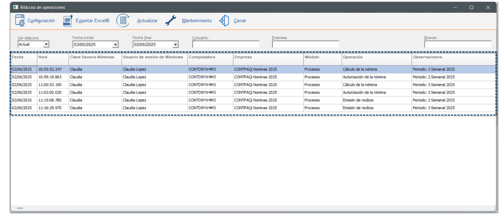
Al ejecutar la Bitácora de operaciones, visualizarás el siguiente módulo:

A continuación, conocerás a detalle cada una de las opciones que conforman esta bitácora:
Opciones de filtro y búsqueda:
Podrás definir los siguientes parámetros para ver solo los registros activos o solo los archivados, para consultar de manera eficiente las operaciones recientes o acceder a información histórica según sea necesario.
¤ Ver bitácora: podrás consultar la bitácora actual o bitácoras archivadas:
- Actual: muestra solo los registros de operaciones ocurridas en los últimos 30 días.
- Archivada: muestra solo los registros de operaciones ocurridas hace más de 30 días.
¤ Fecha inicial / Fecha final: rango de fechas a elegir para consultar los movimientos realizados.
¤ Usuario: muestra los movimientos de un usuario en específico.
¤ Empresa: podrás filtrar registros por empresa en sistemas multiempresas.
¤ Buscar: permite la búsqueda de registros por coincidencia en los datos mostrados en el grid.

Visualización de registros:
En la ventana principal visualizarás cada uno de los procesos realizados por tus empleados, con base al rango de fechas seleccionado.
La información a consultar, es la siguiente:
Columna | Descripción |
Fecha | Fecha en la que se realizó la operación. |
Hora | Hora en la que se realizó la operación. |
Clave Usuario Nóminas | Clave del usuario de CONTPAQi Nóminas® que realizó la operación. |
Usuario de sesión de Windows | Usuario de Windows que realizó la operación. |
Computadora | Nombre del equipo de cómputo donde se ejecutó la operación. |
Empresa | Nombre de la empresa en que se realizó el proceso. Para operaciones sin abrir empresa, se mostrará la leyenda: "Ninguna". |
Módulo | Módulo del sistema donde se realizó la operación. |
Operación | Proceso realizado en la empresa. |
Observaciones | Información adicional que especifica la operación que se realizó dentro de la empresa. |

Configuración:
Al hacer clic en el botón
, permite al usuario SUPERVISOR, habilitar/deshabilitar, la bitácora, así como seleccionar qué tipos de operaciones se registrarán en la bitácora.
, permite al usuario SUPERVISOR, habilitar/deshabilitar, la bitácora, así como seleccionar qué tipos de operaciones se registrarán en la bitácora.
Por omisión, se mostrará habilitada la opción Habilitar bitácora de operaciones, sin embargo, podrás deshabilitarla en el momento que así lo requieras.

El usuario SUPERVISOR, podrá marcar los procesos y operaciones que desea se registren en la bitácora, esto se encontrará seccionado por pestañas:
¤ Empleados | ¤ Movimientos | ¤ Procesos | ¤ Configuración | ¤ Usuarios |

Las opciones que contiene cada pestaña son:
Módulo | Operación |
Empleados | Crear |
Borrar | |
Modificar | |
Movimientos | Modificaciones desde el sobre recibo |
Modificaciones desde la prenómina | |
Procesos | Cálculo |
Autorización | |
Aguinaldo | |
PTU | |
Finiquito | |
Incremento de salarios | |
Proceso de modificación de SBC | |
Cálculo anual | |
Emisión de recibos electrónicos | |
Envío masivo de recibos electrónicos | |
Cancelación de recibos electrónicos | |
Importación de recibos desde el CFDI | |
Respaldar | |
Restaurar | |
Visor de documentos del ADD | |
Tablero fiscal | |
Conexión en línea con IDSE | |
Conexión en línea con Infonavit | |
Ejecución de utilerías | |
Ejecución de reportes | |
Interfaz con Contabilidad | |
Interfaz con Bancos | |
Interfaz con Colabora | |
Configuración | Opciones de cálculo de ISR |
Empresa | |
Catálogo de fórmulas | |
Catálogo de conceptos | |
Tablas | |
Catálogo de tipos de periodo | |
Catálogo de periodos | |
Usuarios | Crear |
Borrar | |
Modificar | |
Opciones de Configuración |
Se incluye una configuración base, campos marcados en color azul, para que desde que se instale el sistema se estén registrando las operaciones en la bitácora, sin embargo, podrás modificar esta configuración con base a las necesidades de tu empresa.
Nota Si el usuario SUPERVISOR desmarca la casilla Habilitar bitácora de operaciones, se mantendrá la configuración hecha por el usuario, pero todas las opciones se mostrarán inhabilitadas. ![]() |
Una vez que se han definido las operaciones a registrar dentro de la bitácora, haz clic en el botón Guardar.
Exportar Excel®:
Al hacer clic en el botón
, podrás exportar la información del grid a un documento Excel®.
En el documento, se exportará la información actual, según los parámetros de búsqueda establecidos.

Recuerda Al exportar un documento Excel®, por omisión, el sistema mostrará la carpeta de Empresas, donde se guardará el archivo, podrás modificar la ruta si así lo requieres: X:\Compac\Empresas ![]() El archivo se genera con el siguiente nombre: Bitacora_operaciones_AAAAMMDD_HH_MM_SS_186.xls Por ejemplo: Bitacora_operaciones_20250602_12_12_12_186.xls |
Actualizar:
Al hacer clic en el botón
, el grid se actualizará y mostrará los registros más recientes.
, el grid se actualizará y mostrará los registros más recientes.
Mantenimiento:
Al hacer clic en el botón
, permite eliminar registros de la bitácora a partir de una fecha específica que determine el usuario, para reducir el volumen de datos almacenados y mejorar el rendimiento del sistema, conservando únicamente la información que yo requiera a partir de la fecha indicada.

Importante El mantenimiento a la bitácora de operaciones, es un proceso irreversible, ya que borra de la bitácora los datos de las operaciones realizadas antes de la fecha establecida. Se recomienda realizar un respaldo de la empresa, antes de ejecutar este proceso. |
Después de hacer clic en el botón Procesar, para el borrado de registros, se mostrará la siguiente ventana de confirmación, que te indica la cantidad de registros a eliminar por cada tipo de bitácora, actual o archivada:

Además, te indica a partir de que fecha se conservarán los registros de las operaciones realizadas en la empresa.
En caso de seleccionar una fecha en la cual aún no se tenía habilitada la bitácora de operaciones, se mostrará el siguiente mensaje:



